Your Project Manager is Now an AI: How Claude's Agent Teams Change the Game
How your management skills become the key to orchestrating parallel AI agents—no coding required.
Hey Friends 👋 Happy Tuesday
Here’s another weekly dose of AI ways of working.
Anthropic just quietly released Agent Teams in Claude Code, and whilst it sounds like a developer-only feature, it’s actually a preview of how management is about to change. This isn’t just about writing code faster; it’s about structuring and delegating complex work to a team of AI agents, a skill set that every manager and operator already possesses.
We’ve been building in teams for decades. Now, AI is learning to do the same. Single AI agents often hit a performance wall on complex tasks, their context degrading as the scope expands. The solution isn’t a bigger context window; it’s a better team structure. Just as you wouldn’t CC the entire company on every email, AI agents shouldn’t be burdened with irrelevant information when tackling a specific problem.
How Agent Teams Work: The New AI Operating Model
Agent Teams introduce a new paradigm for AI-powered work. One Claude Code session becomes the “team lead,” which then spawns independent “teammates.” Each teammate operates within its own context window, allowing for specialised roles and focused effort. They coordinate through a shared task list and can message each other directly, mirroring the collaborative dynamics of a human team.
This structure allows for true parallel processing. One agent can be researching a problem, another can be drafting a document, and a third can be reviewing the output, all simultaneously. This is a significant leap from the sequential, single-threaded nature of most current AI assistants.
The Killer Feature: Delegate Mode
The most significant aspect of Agent Teams for managers is a setting called “delegate mode.” When enabled, the lead agent is prohibited from performing any implementation work itself. Its sole function is to coordinate: assign tasks, manage scope, and synthesise results. It becomes a pure project manager.
To activate delegate mode, you start a team first, then press Shift+Tab to cycle into this coordination-only mode.
This is a profound shift. The skills that make this mode effective are not coding skills; they are management skills. The ability to write clear briefs, define distinct roles, and maintain a focused scope becomes the primary driver of success. Your expertise in breaking down complex projects and managing teams is now directly transferable to orchestrating AI agents.
Proof in Practice: Building a C Compiler
To stress-test this new capability, Anthropic tasked a team of 16 Claude agents with building a 100,000-line C compiler from scratch. The agents worked in parallel on a shared codebase, managed through Git, with minimal human intervention. The human role was not to build, but to set standards, design high-quality tests, and make crucial judgement calls. The result was a functional compiler capable of building the Linux kernel.
This experiment demonstrates that the future of managing AI-driven work is not about becoming a programmer, but about becoming a better governor. The value shifts from execution to oversight, from doing the work to defining what work is done and how to validate it.
How to Start Experimenting
Agent Teams requires a one-time setup to enable the experimental feature. You need to add a single configuration line to your Claude Code settings, and after that, you orchestrate teams using plain English prompts.
Step 1: Enable Agent Teams (one-time setup)
Add this to your settings.json file in Claude Code:
{
“env”: {
“CLAUDE_CODE_EXPERIMENTAL_AGENT_TEAMS”: “1”
}
}
Step 2: Start a team with a natural language prompt
Once enabled, you simply tell Claude what you want to achieve and the roles you want your AI team to play. For example:
“I’m preparing an investment memo for a new product line. Create an agent team to help me. I need one teammate to act as a market researcher to find competitor data, one to act as a financial analyst to build a forecast model, and one to play devil’s advocate and challenge my assumptions.”
Claude will then create the team, spawn the specialist agents, and begin coordinating the work based on your prompt. After the initial setup, it’s just a delegation instruction.
Potential Use Cases for Knowledge Work
Agent Teams are most effective when tasks can be parallelised and when different perspectives add value. Whilst the feature was designed primarily for software development, the architecture suggests promising applications for knowledge work. Here are scenarios where managers and operators could potentially leverage this capability:
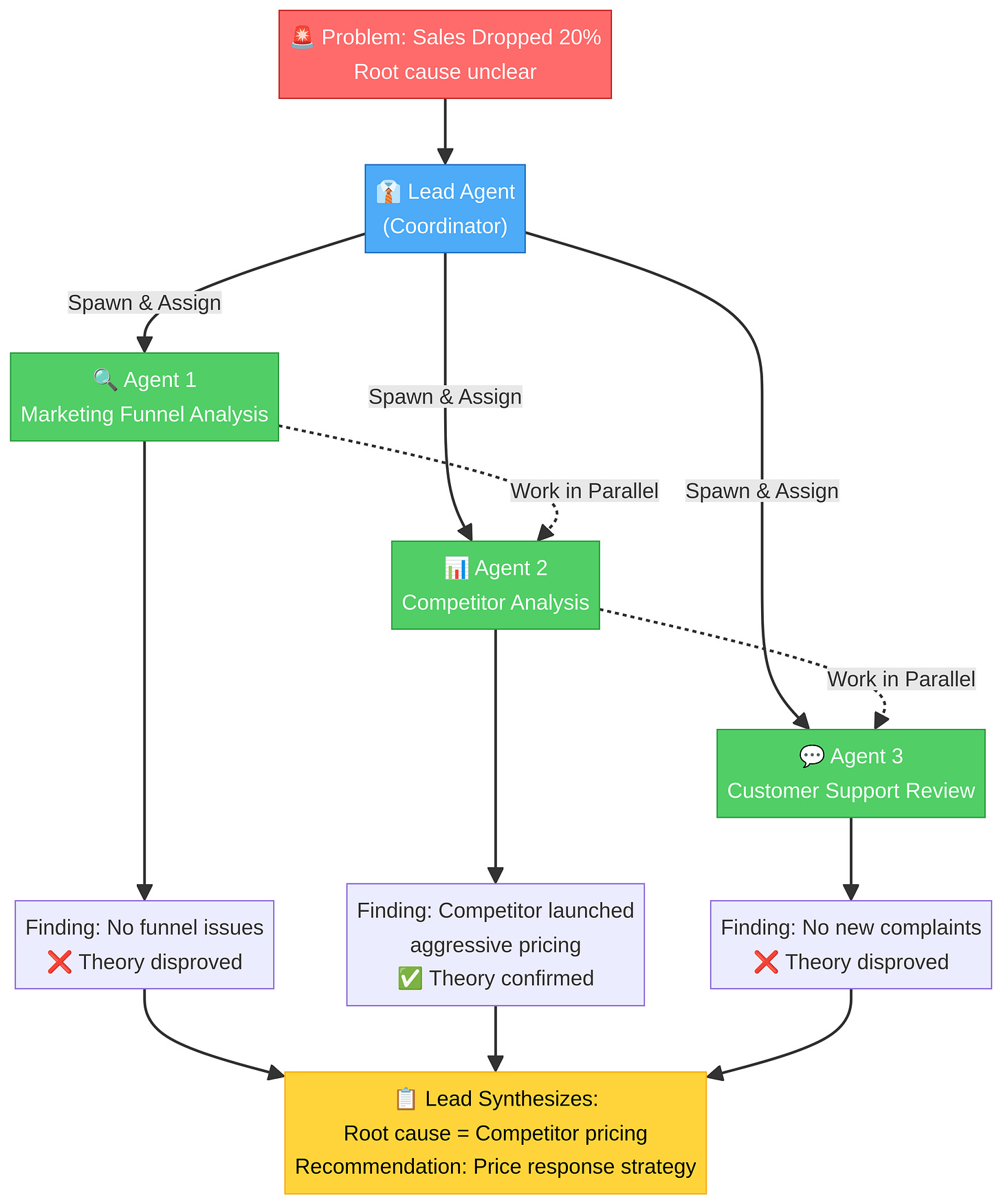
Root Cause Analysis with Competing Hypotheses
Imagine your sales have suddenly dropped 20% this month. The cause is unclear. Instead of sequentially testing theories, you could spawn three agents. Agent 1 investigates a potential issue in your marketing funnel. Agent 2 analyses recent competitor moves. Agent 3 reviews customer support tickets for new complaints. They work in parallel to disprove each other’s theories, and the one that survives is likely your answer. This mirrors how a management team would tackle a crisis, but at machine speed.
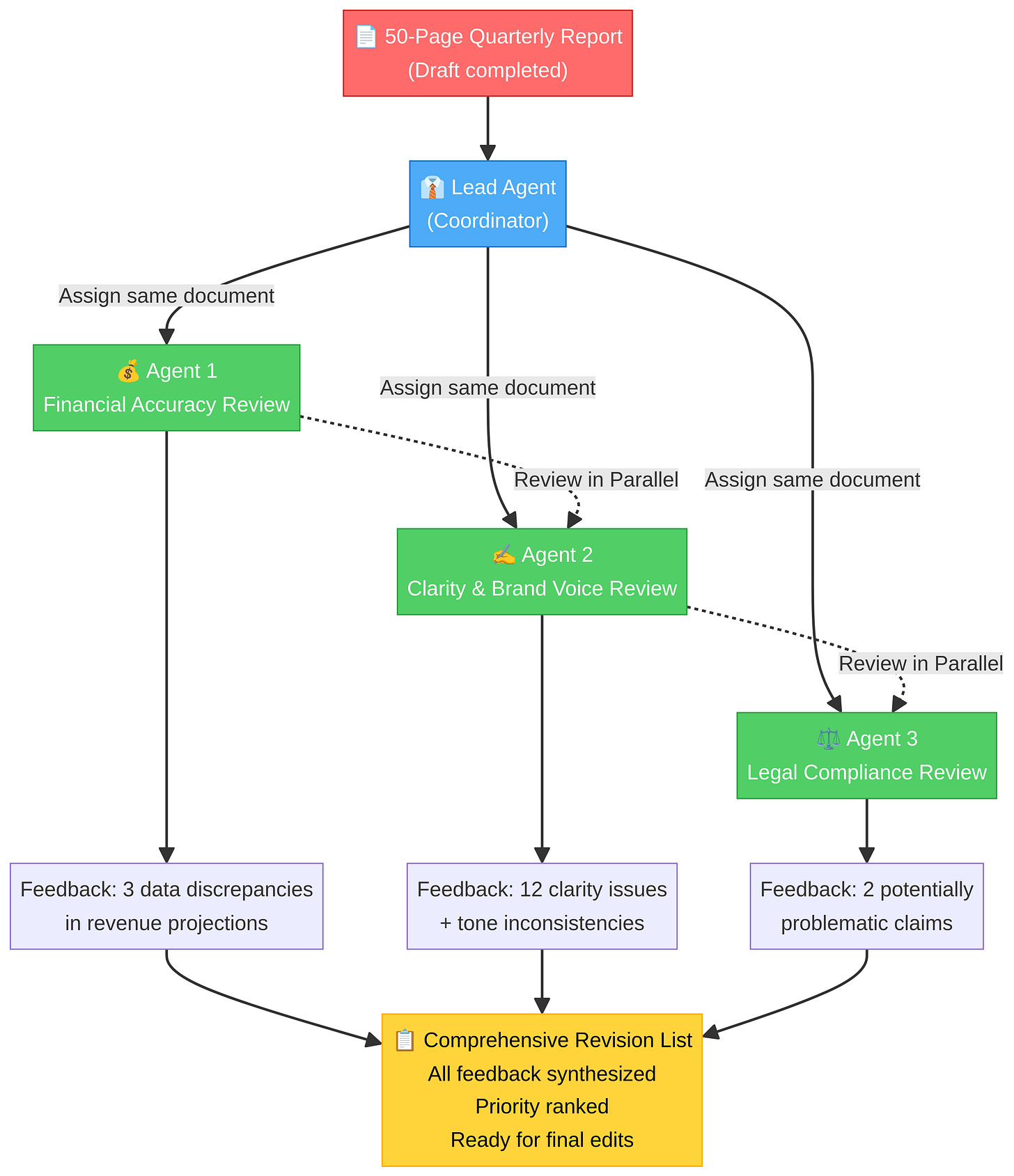
Parallel Document Review
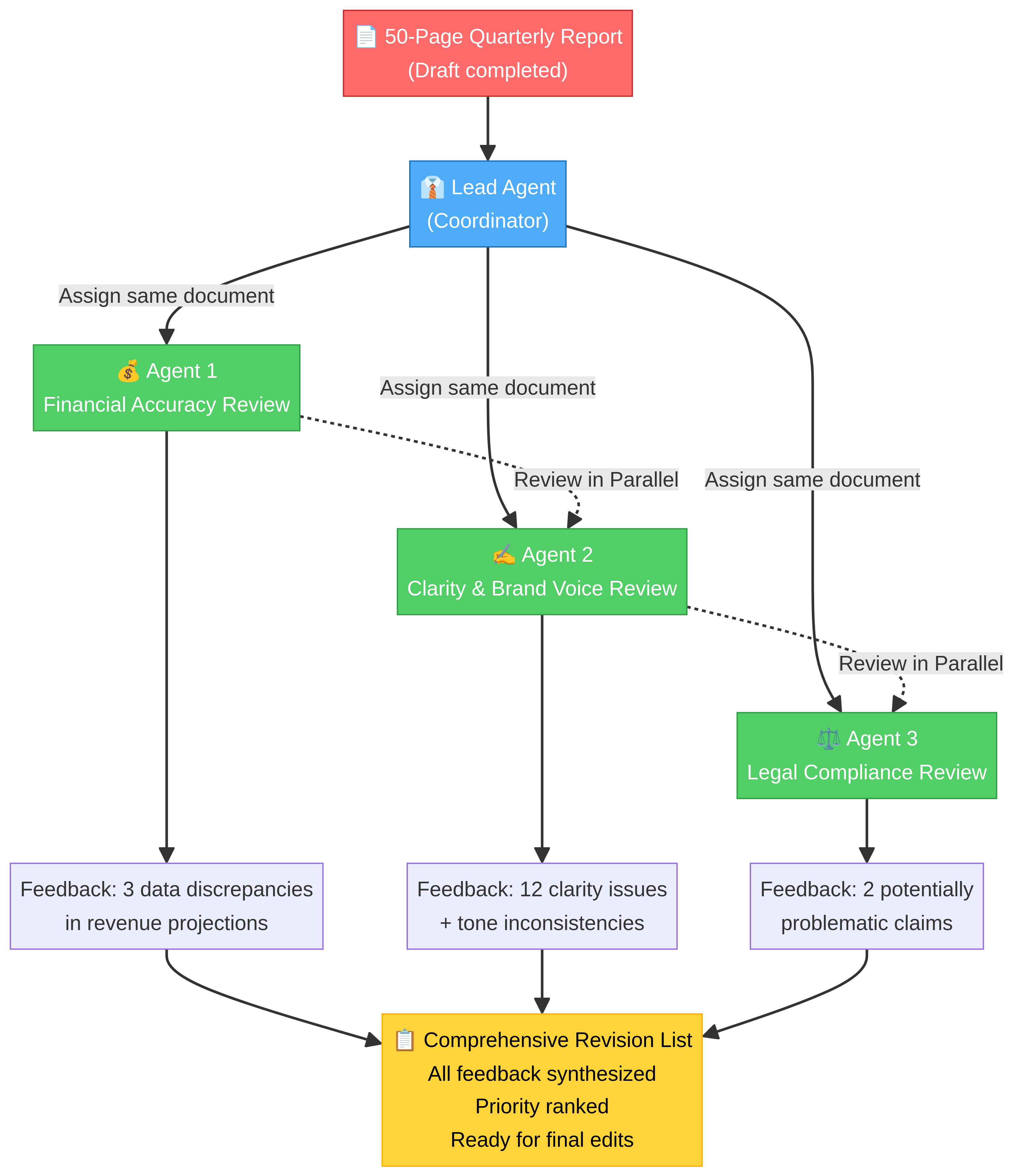
You’ve just drafted a critical 50-page quarterly report. Instead of a slow, sequential review process, you could assign different agents to review the same document through different lenses. Agent 1 checks for financial accuracy against the raw data. Agent 2 reviews for clarity, tone, and consistency with brand voice. Agent 3 acts as a legal reviewer, flagging any potentially problematic language. The lead agent then synthesises all feedback into a single, comprehensive revision list.
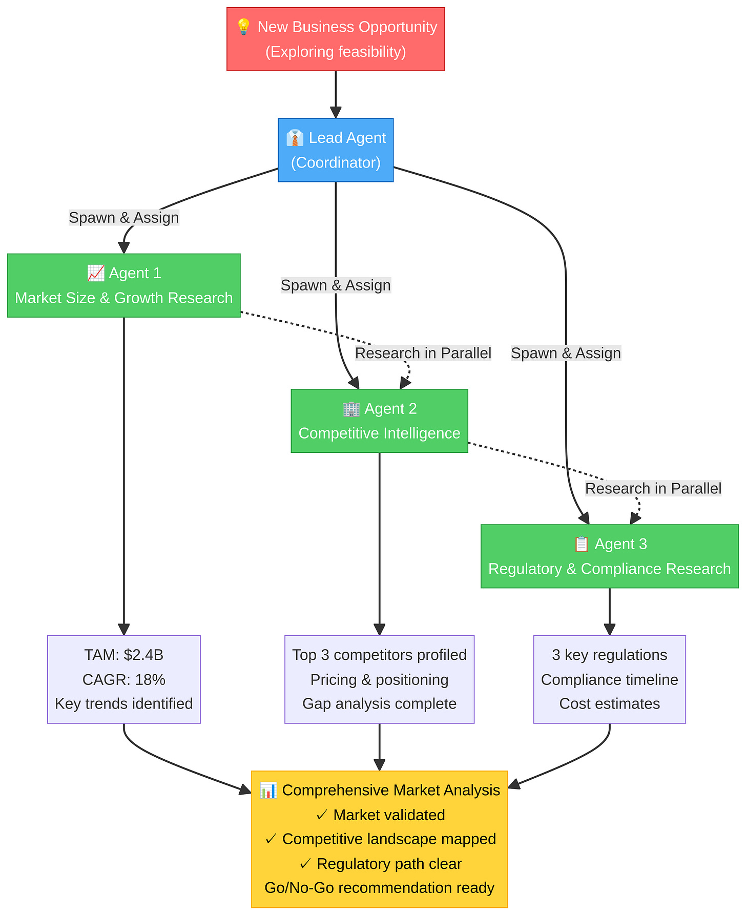
Multi-Angle Market Research
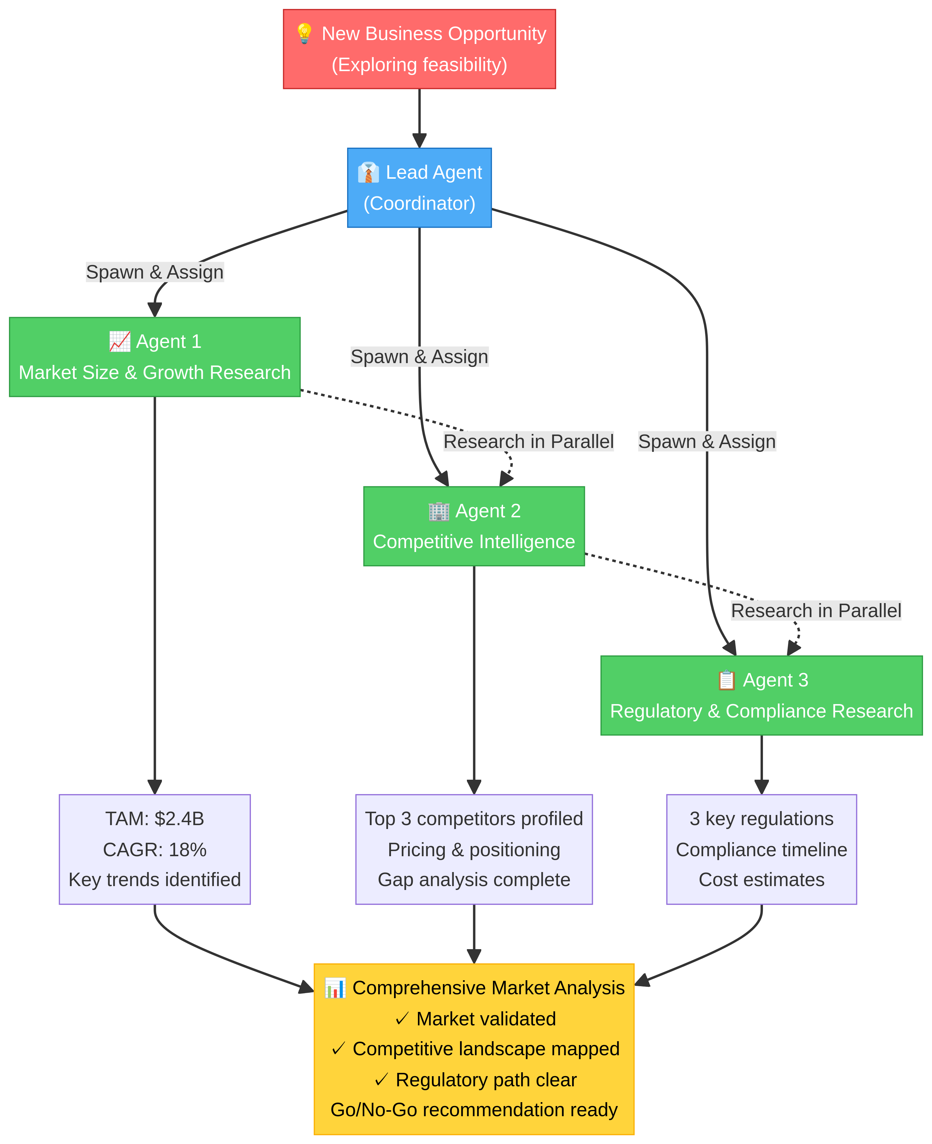
When exploring a new business opportunity, you could have agents investigate from different perspectives simultaneously. Agent 1 researches the total addressable market and growth projections. Agent 2 builds a detailed profile of the top three competitors. Agent 3 gathers data on regulatory hurdles and compliance requirements. Each agent operates independently, and the lead synthesises the findings into a cohesive market analysis report.
Note: These knowledge work applications are suggested use cases based on the Agent Teams architecture. Whilst Claude Code has been successfully used for non-coding tasks like complex task management and research , the specific Agent Teams feature is currently optimised for software development workflows. As the technology matures, we expect to see more documented applications in knowledge work domains.
The Future is Governance
As AI agents become more capable, the primary role of human managers will shift from task execution to governance. We will be the ones who set the direction, define the constraints, and ultimately, make the strategic decisions that AI cannot. The release of Agent Teams is one of the first concrete steps in this direction.
The skills that made you effective at managing human teams, clear communication, task decomposition, scope management, quality standards, are the exact skills that make Agent Teams effective. This isn’t a replacement of management; it’s an evolution of the medium through which management operates.
Agents will do the work. Humans will do the thinking.
Want to go deeper on AI for operators? Follow for more breakdowns on how to leverage AI in your management workflow.
Until the next one!
Andres






